C++Builder  |  Delphi  |  FireMonkey  |  C/C++  |  Free Pascal  |  Firebird
볼랜드포럼 BorlandForum
 경고! 게시물 작성자의 사전 허락없는 메일주소 추출행위 절대 금지
분야별 포럼
C++빌더
델파이
파이어몽키
C/C++
프리파스칼
파이어버드
볼랜드포럼 홈
헤드라인 뉴스
IT 뉴스
공지사항
자유게시판
해피 브레이크
공동 프로젝트
구인/구직
회원 장터
건의사항
운영진 게시판
회원 메뉴
북마크
볼랜드포럼 광고 모집

자유게시판
세상 살아가는 이야기들을 나누는 사랑방입니다.
[10053] 델파이 2005가 나오는가 보죠?
oseb [oseb] 1605 읽음    2004-11-05 00:23
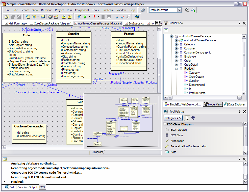
스샷을 구경못해서 볼랜드 사이트 가보니 PDF 문서에 있더군요.
전 오늘 처음 봐서 한번 올려 봅니다.
박지훈.임프 [cbuilder]   2004-11-05 18:13 X
그저께 국내 발표회도 했습니다... ^^

+ -

관련 글 리스트
10053 델파이 2005가 나오는가 보죠? oseb 1605 2004/11/05
Google
Copyright © 1999-2015, borlandforum.com. All right reserved.