C++Builder  |  Delphi  |  FireMonkey  |  C/C++  |  Free Pascal  |  Firebird
볼랜드포럼 BorlandForum
 경고! 게시물 작성자의 사전 허락없는 메일주소 추출행위 절대 금지
분야별 포럼
C++빌더
델파이
파이어몽키
C/C++
프리파스칼
파이어버드
볼랜드포럼 홈
헤드라인 뉴스
IT 뉴스
공지사항
자유게시판
해피 브레이크
공동 프로젝트
구인/구직
회원 장터
건의사항
운영진 게시판
회원 메뉴
북마크
볼랜드포럼 광고 모집

자유게시판
세상 살아가는 이야기들을 나누는 사랑방입니다.
[6521] 문서작업... 그 한없는 지겨움...
CIVILIAN [civilian] 1238 읽음    2003-01-09 14:24
개인적인 작업을 하더라도 문서를 잘 정리해 놓으면 나중에 다시 그 코드를 볼 때

큰 도움이 됩니다. 그러나, 프로젝트 완료를 승인받기 위해 문서를 작성하는 경우

정말 하기 싫은 경우가 많죠. 정해진 형식에 맞추어 계속 반복되는 작업이니...

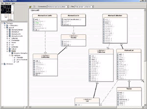
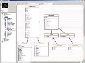
소스포지를 서핑하다보니 모델링 관련된 델파이 소스가 있더군요. 델파이/카일릭스/

자바 소스(파서 부분을 손보면 빌더도 충분히 가능할 듯 합니다만)를 읽어 클래스

다이어그램으로 표시해주고, HTML 문서로 내보내는 기능까지 구현되어 있습니다.

현업에서 사용할 수 있는 도구로 만들자면 좀더 손을 봐야겠지만

훌륭한 출발점이 될 듯 합니다. 이걸 좀 응용해서 델파이 익스퍼트로 제작해 보려고

합니다. 한글화 및 문서 생성시 몇가지 정형화된 양식을 지원하도록 하면 웬만큼

까다로운 발주자들도 만족시킬 수 있을 듯 한데...

홈 페이지 : http://www.essmodel.com

델파이 컴포넌트 자료실에 등록해 두었습니다.
에보니.^0^m [mortalpain]   2003-01-09 20:16 X
음 윤동이가 아까 이걸 말한 거였군~ =ㅅ=;;

+ -

관련 글 리스트
6521 문서작업... 그 한없는 지겨움... CIVILIAN 1238 2003/01/09
Google
Copyright © 1999-2015, borlandforum.com. All right reserved.